点击查看目录
KubeEdge 介绍
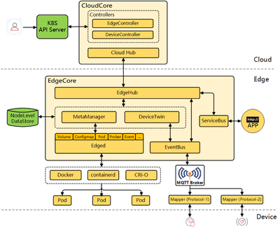
KubeEdge 是一个致力于解决边缘场景问题的开源系统,在 Kubernetes 原生的容器编排和调度能力之上,实现了云边协同、计算下沉、海量边缘设备管理、边缘自治等能力。KubeEdge 架构如下图所示,包括云端和边缘端两部分。

其中:
CloudHub:WebSocket 服务器,负责监控云端的变化、缓存并发送消息到 EdgeHub。
EdgeController:扩展的 Kubernetes 控制器:负责管理边缘节点和 pods 的元数据,因此数据才能被发送到指定的边缘节点。
DeviceController:扩展的 Kubernetes 控制器,负责管理边缘设备,实现边缘设备元数据/状态数据在云端与边缘端的同步。
EdgeHub:WebSocket 客户端,负责与云边服务交互实现边缘计算。其中包括将云边资源同步更新到边缘端以及将边端主机、设备状态变化广播至云端。
Edged:负责 pod 生命周期的管理,可以看成一个简易版的 kubelet。
EventBus:EventBus 是一个 MQTT 客户端负责与 MQTT 服务器 mosquitto 的交互,为其他组件提供发布与订阅功能。
ServiceBus:ServiceBus 是一个 HTTP 客户端与 HTTP 服务器使用 REST 进行交互,为云端组件提供 HTTP 客户端功能,使其请求到达运行在边缘端的 HTTP 服务器。
DeviceTwin:负责存储设备状态,并将设备状态同步到云端,同时也提供了了应用的查询接口。
MetaManager:MetaManager 是 edged 与 edgehub 之间的 message 处理器,同时,也负责将元数据存储/查询到/从一个轻量级数据库 SQLite。
基于 WebSocket + 消息封装,同时优化了原生 Kubernetes 中一些不必要的请求,KubeEdge 实现了边缘场景下的云边可靠通信。本文从边缘设备管理和云边自定义消息传递两个方面,来解析 KubeEdge 的云边协同机制。
边缘设备管理
DeviceModel 和 Device
KubeEdge 通过 Kubernetes 的 CRD,增加了 DeviceModel 和 Device 两个资源,分别来描述设备元信息和设备实例信息,DeviceController 负责边缘设备管理,在云和边之间传递这些信息。用户可以通过 Kubernetes API 从云中创建、更新和删除设备元数据,也可以通过 CRD API 控制设备属性的预期 (desired) 状态,从云端对设备进行 CRUD 操作。
DeviceModel 描述了设备属性,例如“温度”或“压力”,类似一个可重复使用的模板,使用它可以创建和管理许多设备。DeviceModel 示例如下:
apiVersion: devices.kubeedge.io/v1alpha2
kind: DeviceModel
metadata:
name: counter-model
namespace: default
spec:
properties:
- name: status
description: counter status
type:
string:
accessMode: ReadWrite
defaultValue: ''
示例定义了一个计数器的 DeviceModel,它包含一个 string 类型的属性‘status’。
一个 Device 实例代表一个实际的设备对象。它就像 device model 的实例化,引用了 model 中定义的属性。计数器的 Device 示例如下:
apiVersion: devices.kubeedge.io/v1alpha2
kind: Device
metadata:
name: counter
labels:
description: 'counter'
spec:
deviceModelRef:
name: counter-model
nodeSelector:
nodeSelectorTerms:
- matchExpressions:
- key: 'kubernetes.io/hostname'
operator: In
values:
- kube-edge-1
status:
twins:
- propertyName: status
desired:
metadata:
type: string
value: 'OFF'
reported:
metadata:
type: string
value: '0'
yaml 中的 device status 包含两份数据,一个是云端希望设置的状态数据(‘desired’),一个是边缘端上报的状态数据(‘reported’)。云端的 DeviceController 通过 Kubernetes API 监听 device 设备的创建事件,会自动创建一个新的 configmap,存储该 device 的 status 等属性信息,并保存到 ectd 中。EdgeController 将 configmap 同步到边缘节点,因而边缘节点的应用也能够获取设备的属性信息。‘desired’值将初始化到边缘节点数据库以及边缘设备中,因而即使边缘节点重启,也能自动恢复到之前的状态。当然这个‘desired’值也会随着云端用户对设备的 CRUD 而更改。
设备信息云边同步流程
云端更新设备的操作同步到边缘端,流程如下图:

云端的 DeviceController 监听 device 设备的变更事件,并将更新的 twin 数据通过 CloudHub 发送给边缘节点。边缘节点首先将数据存储到本地数据库,再通过 mqttbroker 同步到边缘设备中。
边缘端设备状态信息上报到云端,流程如下图:

边缘端上报的数据首先也要存储到本地数据库,再通过 EdgeHub 发送给云端。
云边自定义消息传递
ruleEndpoint 和 rule
在一些使用场景中,用户需要在云边应用之间传递一些自定义的信息。基于 K8s 的 CRD,KubeEdge 增加了 ruleEndpoint 和 rule 两个资源。ruleEndpoint 定义了信息源端和目的端,rule 定义了路由规则,从而实现云边应用间消息的传递。
ruleEndpoint 有三种类型:rest, eventbus, servicebus。其中:
rest:仅用于表示云端的 rest 接口端点。既可以作为源端,发送请求到边缘节点,也可以作为目的端,接收边缘节点发来的信息。
eventbus:仅用于表示边缘节点的端点。既可以作为源端,发送数据到云端,也可以作为目的端,接收云端发来的信息。
servicebus: 仅用于表示边缘节点的 rest 接口端点。可作为目的端,接收云端发来的信息。
rule 描述了信息是如何从源端发送到目的端的,目前有三条路径,如下图所示,其中:
rest -> enventbus: 用户在云端通过 rest 接口,发送信息到边缘端的 mqttbroker。
eventbus -> rest: 用户在边缘端通过 mqttbroker 发送信息,最终信息发送到云端的 rest 接口。
rest -> servicebus: 用户在云端通过 rest 接口,发送信息到边缘端的 rest 接口。

如何传递自定义消息
首先,通过修改 cloudcore 的配置文件 cloudcore.yaml,在路由器模块中加”enable:true”,表示启动路由器模块,然后重启 cloudcore。
下面分别演示 rule 定义的三条消息传递路径的使用方式。
云端通过 rest 接口发送信息到边缘端 mqttbroker
首先需要创建 rest 和 eventbus 类型的 ruleEndpoint。执行命令:
kubectl create -f ruleEndpoint-rest.yaml
kubectl create -f ruleEndpoint-eventbus.yaml
ruleEndpoint-rest.yaml 的内容如下:
apiVersion: rules.kubeedge.io/v1
kind: RuleEndpoint
metadata:
name: my-rest
labels:
description: cloud-endpoint
spec:
ruleEndpointType: "rest"
properties: {}
ruleEndpoint-eventbus.yaml 的内容如下:
apiVersion: rules.kubeedge.io/v1
kind: RuleEndpoint
metadata:
name: my-eventbus
labels:
description: edge-endpoint
spec:
ruleEndpointType: "eventbus"
properties: {}
然后创建规则,执行命令:
kubectl create -f rule-rest-eventbus.yaml
rule-rest-eventbus.yaml 的内容如下:
apiVersion: rules.kubeedge.io/v1
kind: Rule
metadata:
name: my-rule
labels:
description: cloud-rest-edge-eventbus
spec:
source: "my-rest"
sourceResource: {"path":"/a"}
target: "my-eventbus"
targetResource: {"topic":"test"}
在云端调用 rest 接口向边缘端发送信息,rest 接口定义:
方法:POST
URL: http://{rest_endpoint}/{node_name}/{namespace}/{path}, {rest_endpoint} 是 {cloudcore_ip}:9443, {node_name} 是 edgenode 的名字,{namespace} 是规则的命名空间,{ path} 的前缀是 source ruleEndpoint 的 sourceResource。
Body: {user_message}, {user_message} 是用户的消息,
例如:
curl -X POST -d'{"message": "123"}' http://localhost:9443/kube-edge-1/default/a
边缘端应用订阅 mqttbroker 的 topic,执行命令
mosquitto_sub -t 'test' -d
即可接收云端消息:{“message”:“123”}
边缘端通过 mqttbroker 到云端 rest 接口
创建 rest 和 eventbus 类型 ruleEndpoint,执行命令
kubectl create -f ruleEndpoint-rest.yaml
kubectl create -f ruleEndpoint-eventbus.yaml
ruleEndpoint-rest.yaml 的内容如下:
apiVersion: rules.kubeedge.io/v1
kind: RuleEndpoint
metadata:
name: my-rest
labels:
description: cloud-endpoint
spec:
ruleEndpointType: "rest"
properties: {}
ruleEndpoint-eventbus.yaml 的内容如下:
apiVersion: rules.kubeedge.io/v1
kind: RuleEndpoint
metadata:
name: my-eventbus
labels:
description: edge-endpoint
spec:
ruleEndpointType: "eventbus"
properties: {}
创建规则,执行命令:
kubectl create -f rule-eventbus-rest.yaml
rule-eventbus-rest.yaml 的内容如下:
apiVersion: rules.kubeedge.io/v1
kind: Rule
metadata:
name: my-rule-eventbus-rest
labels:
description: edge-eventbus-cloud-rest
spec:
source: "my-eventbus"
sourceResource: {"topic": "test","node_name": "k8s-edge-1"}
target: "my-rest"
targetResource: {"resource":"http://k8s-master:8080/b"}
边缘端的应用可发布信息到 topic,消息将传递到云端应用的 rest 接口地址。
使用 mosquitto 发布数据,执行命令:
mosquitto_pub -t 'default/test' -d -m '{"edgemsg":"msgtocloud"}'
云端应用的 rest 接口定义:
方法:POST
URL:目标 ruleEndpoint 的 targetResource。
正文:{user_api_body}
一个简单的用 go 写的 httpserver 如下,实现了该 rest 接口:
package main
import (
"fmt"
"io/ioutil"
"log"
"net/http"
)
func sayReceived(w http.ResponseWriter, r *http.Request) {
r.ParseForm() // 解析参数
bytes, err := ioutil.ReadAll(r.Body)
if err != nil {
log.Fatal(err)
}
r.Body.Close()
fmt.Println(string(bytes));
fmt.Fprintf(w, "云端收到!")
}
func main() {
http.HandleFunc("/b", sayReceived)
err := http.ListenAndServe(":8080", nil)
if err != nil {
log.Fatal("ListenAndServe: ", err)
}
}
云端运行 httpserver 应用后,在边缘端发送信息,即可在云端收到。
云端 rest 接口到边缘端 rest 接口
创建 rest 和 servicebus 类型的 ruleEndpoint。执行命令:
kubectl create -f ruleEndpoint-rest.yaml
kubectl create -f ruleEndpoint-servicebus.yaml
ruleEndpoint-rest.yaml 的内容如下:
apiVersion: rules.kubeedge.io/v1
kind: RuleEndpoint
metadata:
name: my-rest
labels:
description: cloud-endpoint
spec:
ruleEndpointType: "rest"
properties: {}
ruleEndpoint-servicebus.yaml 的内容如下:
apiVersion: rules.kubeedge.io/v1
kind: RuleEndpoint
metadata:
name: my-servicebus
labels:
description: edge-endpoint
spec:
ruleEndpointType: "servicebus"
properties: {"service_port":"6666"}
创建规则。执行命令:
kubectl create -f rule-rest-servicebus.yaml
rule-rest-servicebus.yaml 的内容如下:
apiVersion: rules.kubeedge.io/v1
kind: Rule
metadata:
name: my-rule-rest-servicebus
labels:
description: cloud-rest-end-servicebus
spec:
source: "my-rest"
sourceResource: {"path":"/source"}
target: "my-servicebus"
targetResource: {"path":"/target"}
可以在云端调用 rest 接口向边缘节点上的 servicebus 发送消息。
方法:POST/GET/DELETE/PUT
URL:http://{rest_endpoint}/{node_name}/{namespace}/{path},{rest_endpoint} 是 {cloudcore_ip}:9443,{node_name} 是 edgenode 的名称,{namespace} 是规则的命名空间。{path} 是 source ruleEndpoint 的 sourceResource。
Body: {user_message}, {user_message} 是用户的消息。
最后,kubeedge 的 servicebus 会调用边缘节点上应用的接口 targetResource,用户的应用程序在边缘节点即可获得 API 的请求。
总结
本文从边缘设备管理和云边自定义消息传递两个方面,介绍了 KubeEdge 的云边协同机制,可根据实际场景选择使用。另外就是受篇幅所限,本文并未介绍 KubeEdge 边缘端之间的通信框架 EdgeMesh,这个将在后续文章中介绍。
